Driver này không có tên, nó được sử dụng trong các mẫu đèn pin của Maeerxu, một thương hiệu đèn pin đến từ Trung Quốc. Các dòng đèn pin tiêu biểu của Marexu như: DF01, DF02 XT3, XT4 MT3… đều sử dụng chung UI này và hướng dẫn sử dụng bên dưới.

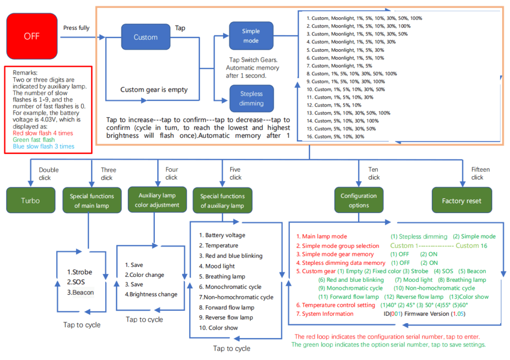
Cách Điều Khiển Cơ Bản
Bật/Tắt và Chế Độ Chính
- Nhấn giữ hoàn toàn: Bật/tắt đèn
- Nhấn nhẹ: Chuyển đổi giữa chế độ Tùy chỉnh (Custom) và chế độ Đơn giản (Simple mode)
- Đèn sẽ tự động lưu chế độ sau 1 giây
Điều Chỉnh Độ Sáng (Chế độ Stepless dimming)
- Nhấn để tăng → nhấn để xác nhận → nhấn để giảm → nhấn để xác nhận
- Đèn sẽ nhấp nháy một lần khi đạt độ sáng thấp nhất hoặc cao nhất
- Tự động lưu cài đặt sau 1 giây
Các Chế Độ Nhấn Nhanh
- Nhấn đúp (Double click): Chế độ Turbo
- Nhấn ba lần (Three click): Chức năng đặc biệt của đèn chính
- Nhấn bốn lần (Four click): Điều chỉnh màu sắc đèn phụ
- Nhấn năm lần (Five click): Chức năng đặc biệt của đèn phụ
- Nhấn mười lần (Ten click): Tùy chọn cấu hình
- Nhấn mười lăm lần (Fifteen click): Khôi phục cài đặt gốc
Chế Độ Tùy Chỉnh (Custom)
Có 16 chế độ tùy chỉnh khác nhau:
- Custom, Moonlight, 1%, 5%, 10%, 30%, 50%, 100%
- Custom, Moonlight, 1%, 5%, 10%, 30%, 100%
- Custom, Moonlight, 1%, 5%, 10%, 30%, 50%
- Custom, Moonlight, 1%, 5%, 10%, 30%
- Custom, Moonlight, 1%, 5%, 30%
- Custom, Moonlight, 1%, 5%, 10%
- Custom, Moonlight, 1%, 5%
- Custom, 1%, 5%, 10%, 30%, 50%, 100%
- Custom, 1%, 5%, 10%, 30%, 100%
- Custom, 1%, 5%, 10%, 30%, 50%
- Custom, 1%, 5%, 10%, 30%
- Custom, 1%, 5%, 10%
- Custom, 5%, 10%, 30%, 50%, 100%
- Custom, 5%, 10%, 30%, 100%
- Custom, 5%, 10%, 30%, 50%
- Custom, 5%, 10%, 30%
Chức Năng Đèn Chính (Nhấn ba lần)
- Strobe (Nhấp nháy)
- SOS
- Beacon (Đèn hiệu)
Điều Chỉnh Màu Sắc Đèn Phụ (Nhấn bốn lần)
- Lưu
- Thay đổi màu
- Lưu
- Thay đổi độ sáng
Chức Năng Đèn Phụ (Nhấn năm lần)
- Điện áp pin
- Nhiệt độ
- Nhấp nháy đỏ và xanh
- Đèn tâm trạng (Mood light)
- Đèn thở (Breathing lamp)
- Chu kỳ đơn sắc
- Chu kỳ không đơn sắc
- Đèn chảy tiến (Forward flow)
- Đèn chảy lùi (Reverse flow)
- Hiển thị màu sắc (Color show)
Tùy Chọn Cấu Hình (Nhấn mười lần)
- Chế độ đèn chính:
- Điều chỉnh độ sáng liên tục
- Chế độ đơn giản
- Lựa chọn nhóm chế độ đơn giản (Custom 1-16)
- Lưu bộ nhớ chế độ đơn giản:
- TẮT
- BẬT
- Lưu dữ liệu điều chỉnh độ sáng:
- TẮT
- BẬT
- Chế độ tùy chỉnh:
- Trống
- Màu cố định
- Strobe
- SOS
- Beacon
- Nhấp nháy đỏ và xanh
- Đèn tâm trạng
- Đèn thở
- Chu kỳ đơn sắc
- Chu kỳ không đơn sắc
- Đèn chảy tiến
- Đèn chảy lùi
- Hiển thị màu sắc
- Cài đặt kiểm soát nhiệt độ:
- 40°
- 45°
- 50°
- 55°
- 60°
- Thông tin hệ thống: ID(001) Phiên bản firmware (1.05)
Cách Đọc Thông Tin Từ Đèn Phụ
- Hai hoặc ba chữ số được hiển thị bằng đèn phụ
- Số lần nhấp nháy chậm biểu thị số từ 1-9
- Số lần nhấp nháy nhanh biểu thị số 0
Ví dụ: Điện áp pin 4.03V được hiển thị là:
- Đèn đỏ nhấp nháy chậm 4 lần
- Đèn xanh lá nhấp nháy nhanh (biểu thị số 0)
- Đèn xanh dương nhấp nháy chậm 3 lần
Lưu Ý Cấu Hình
- Vòng đỏ chỉ số thứ tự cấu hình, nhấn để nhập
- Vòng xanh lá chỉ số thứ tự tùy chọn, nhấn để lưu cài đặt

Để lại một bình luận